|
|
|
 |
|
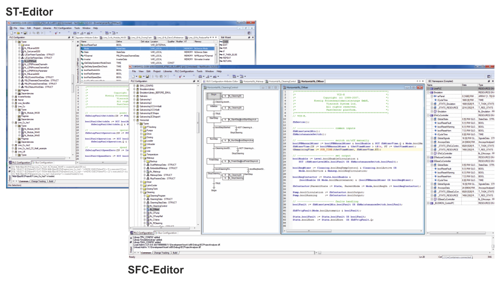
fastStudio - 開發環境
fastStudio – 全面集成的開發環境,可創建應用程序從低端控制設備直到SCADA系統。 |
|
 |
優點
- 針對所有組件的面向對象的方法
- 可擴展和可定制的系統
- 基于Scintilla的代碼編輯器
- 代碼自動生成
- 嵌入式幫助對象
- 矢量圖形編輯器
- 支持ST和JavaScript的服務器端和客戶端開發
- 即用型庫,方便庫管理
- 方便的更新和修改管理
|
|
函數庫和編輯器 |
 |
 |
fastStudio提供了一套完整的庫和編輯器,用于創建、部署和解決自動化解決方案,包括: |
- PLC庫和編輯器 - 內置PLC庫和在線PLC調試器的完整設計環境
以下PLC庫可用:
- Standard——IEC 61131-3和擴展(fastCenter特定)功能和類型中聲明的標準功能和類型
- Network——用以實現異步網絡通信(基于IEC 61131-5)的功能和類型
- FieldBus——使用現場總線信號進行操作的功能和類型(可用于實現高級設備診斷)
- ModBus——Modbus TCP協議的功能和類型
- EtherCAT——郵箱通信功能CoE(CAN over EtherCAT)
- [Motion] ——KPA運動控制庫
|
|
- 現場總線函數庫的編輯器 - 現場總線等設備通信協議的設計環境
- EtherCAT配置器 - 基于KPA SDF(KPA Studio開發框架)的功能強大的配置工具
- 設備庫 - 制造物理模型所需的電氣和機械工程部件的附件
- 設備配置器 - 用于創建物理模型的設計環境,包括向導和導入/導出功能
- AE條件庫 - 具有內置編輯器的警報和事件的條件庫
- AE消息庫 - 用于A&E條件的警報和事件消息庫。消息是可翻譯的
- 可視化庫 - 可視化元素庫和可視化工作室
- 報告編輯器 - 創建或自定義報告的編輯器,可以從收集的歷史數據生成
- 詞典編輯器 - 為HMI啟用多語言功能的工具
|
|
|
| |
|
關于虹科:虹科積極進取,不斷探索科技新領域。最優秀的員工和最好的技術能夠接受最困難的挑戰。為您找到最佳解決方案。虹科靠口碑贏得客戶。
北京:010-5781 5040 | 上海:021-6728 2707 | 西安:029-8187 3816 | 廣州:400 999 3848 | 成都 028-6138 2617
[email protected] | 廣州虹科電子科技有限公司 | 版權所有 | 廣州科學城潤慧科技園C棟6層
|